| |
|
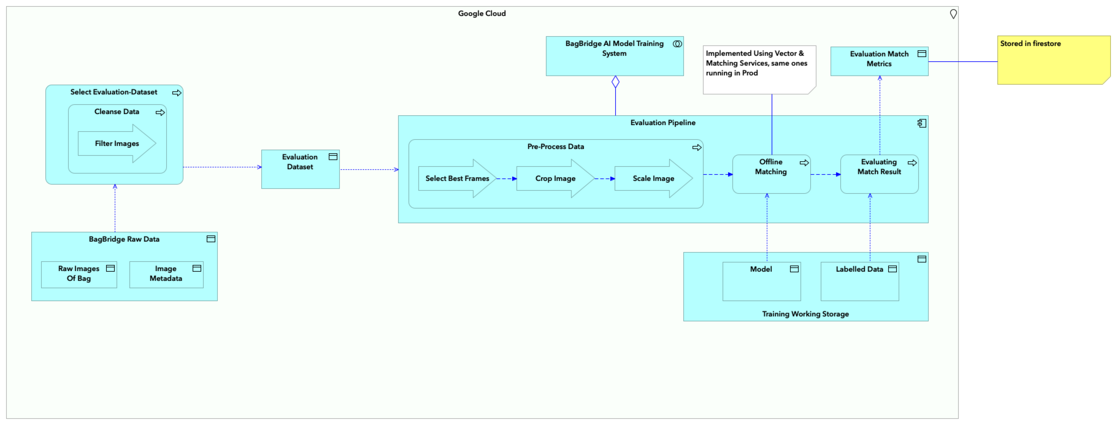
Google Cloud |
Training Working Storage |
| |
|
Google Cloud |
Evaluation Pipeline |
| |
|
Google Cloud |
BagBridge Raw Data |
| |
|
Google Cloud |
BagBridge AI Model Training System |
| |
|
Google Cloud |
Evaluation Match Metrics |
| |
|
BagBridge AI Model Training System |
Evaluation Pipeline |
| |
|
BagBridge Raw Data |
Image Metadata |
| |
|
BagBridge Raw Data |
Raw Images Of Bag |
| |
|
Evaluation Pipeline |
Evaluation Dataset |
| |
|
Evaluation Pipeline |
Pre-Process Data |
| |
|
Evaluation Pipeline |
Offline Matching |
| |
|
Evaluation Pipeline |
Evaluating Match Result |
| |
|
Pre-Process Data |
Offline Matching |
| |
|
Pre-Process Data |
Crop Image |
| |
|
Pre-Process Data |
Select Best Frames |
| |
|
Pre-Process Data |
Scale Image |
| |
|
Select Best Frames |
Crop Image |
| |
|
Crop Image |
Scale Image |
| |
|
Offline Matching |
Model |
| |
|
Offline Matching |
Evaluating Match Result |
| |
|
Evaluating Match Result |
Labelled Data |
| |
|
Evaluating Match Result |
Evaluation Match Metrics |
| |
|
Training Working Storage |
Labelled Data |
| |
|
Training Working Storage |
Model |
| |
|
Select Evaluation-Dataset |
Cleanse Data |
| |
|
Select Evaluation-Dataset |
BagBridge Raw Data |
| |
|
Select Evaluation-Dataset |
Evaluation Dataset |
| |
|
Cleanse Data |
Filter Images |