| |
|
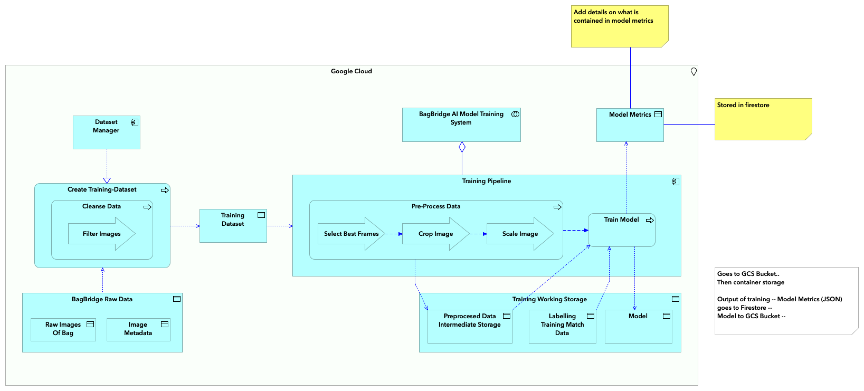
Google Cloud |
Training Working Storage |
| |
|
Google Cloud |
BagBridge AI Model Training System |
| |
|
Google Cloud |
BagBridge Raw Data |
| |
|
Google Cloud |
Training Pipeline |
| |
|
Google Cloud |
Training Dataset |
| |
|
Google Cloud |
Create Training-Dataset |
| |
|
Google Cloud |
Model Metrics |
| |
|
Google Cloud |
Dataset Manager |
| |
|
Training Working Storage |
Labelling Training Match Data |
| |
|
Training Working Storage |
Preprocesed Data Intermediate Storage |
| |
|
Training Working Storage |
Model |
| |
|
BagBridge AI Model Training System |
Training Pipeline |
| |
|
BagBridge Raw Data |
Image Metadata |
| |
|
BagBridge Raw Data |
Raw Images Of Bag |
| |
|
Training Pipeline |
Training Dataset |
| |
|
Training Pipeline |
Pre-Process Data |
| |
|
Training Pipeline |
Train Model |
| |
|
Pre-Process Data |
Scale Image |
| |
|
Pre-Process Data |
Select Best Frames |
| |
|
Pre-Process Data |
Crop Image |
| |
|
Pre-Process Data |
Preprocesed Data Intermediate Storage |
| |
|
Pre-Process Data |
Train Model |
| |
|
Select Best Frames |
Crop Image |
| |
|
Crop Image |
Scale Image |
| |
|
Train Model |
Preprocesed Data Intermediate Storage |
| |
|
Train Model |
Model |
| |
|
Train Model |
Model Metrics |
| |
|
Train Model |
Labelling Training Match Data |
| |
|
Create Training-Dataset |
Cleanse Data |
| |
|
Create Training-Dataset |
BagBridge Raw Data |
| |
|
Create Training-Dataset |
Training Dataset |
| |
|
Cleanse Data |
Filter Images |
| |
|
Dataset Manager |
Create Training-Dataset |